Documentation Index
Fetch the complete documentation index at: https://docs.unibee.dev/llms.txt
Use this file to discover all available pages before exploring further.

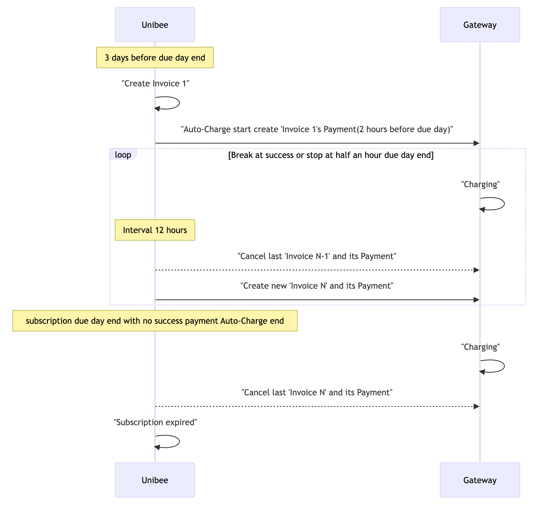
- 3 days before sub due time: Create First Auto-Charge Invoice #1(Payment and Gateway charge will not create at this time)
- 2 hours before sub due time: Create First Auto-Charge Payment Based on the Invoice #1(Gateway charge start)
- Ahead of sub due time that give gateway to finish the Auto-Charge
- Every 12 hours: Cancel Last Auto-Charge Invoice&Payment And Create New Invoice&Payment
- Half an hour before sub due time: Stop Create New Invoice&Its Payment
- Due time: Subscription Expired & Cancel All unfinished Invoice & Payment

